小红花·文摘
  • 首页
  • 广场
  • 排行榜🏆
  • 直播
  • FAQ
Dify.AI

黎巴嫩美国大学研究者发表的论文《Complete Cyclic Subtask Graphs for Tool-Using LLM Agents: Flexibility, Cost, and Bottlenecks in Multi-Agent Workflows》,提出完全循环子任务图作为实验框架,系统测量多智能体工作流中灵活性与协调成本之间的权衡关系。

一分钟读论文:《多智能体工作流中完全循环子任务图的灵活性与成本》

Micropaper
Micropaper · 2026-04-29T00:00:00Z
Cat Wu 面试了几百个 PM 候选人,几乎没人答对一个问题:AI 产品经理到底应该干什么?

Cat Wu 讨论了 AI 产品经理的角色变化,强调快速发布功能的重要性。她指出,传统的长周期规划已不再适用,PM 应专注于迅速将想法转化为产品。通过设定清晰目标、使用研究预览机制和建立快速反应流程,Anthropic 实现了每天发布新功能。团队文化强调使命感,促进跨职能合作,灵活性和工程背景是成功的关键。

Cat Wu 面试了几百个 PM 候选人,几乎没人答对一个问题:AI 产品经理到底应该干什么?

宝玉的分享
宝玉的分享 · 2026-04-23T00:00:00Z
整洁架构之道

本文讨论了软件架构的重要性,强调良好的架构应具备灵活性和可测试性。作者认为架构的价值高于行为价值,合理的架构可以降低维护成本。文中介绍了编程范式和设计原则,如SOLID原则,并强调推迟细节决策的重要性。最后,作者建议选择优质译本以获取更准确的知识。

整洁架构之道

極客死亡計劃
極客死亡計劃 · 2026-04-21T02:43:27Z

Lisp 语言在元编程方面表现优异,因其代码即数据的特性使得宏操作更为自然。与其他语言相比,Lisp 方言在运行时元编程和宏特性上具有明显优势。其他语言如 Ruby 和 Python 的元编程能力受限于其语法结构,无法实现同样的灵活性。整体来看,语言的元编程能力与其语法的数据化程度密切相关。

为什么 Lisp 统治元编程

暗无天日
暗无天日 · 2026-04-18T00:00:00Z
断食延寿机制颠覆认知:在禁食和进食之间来回切换的节奏决定寿命!

研究表明,禁食延长寿命的关键在于代谢的节奏,而非持续燃烧脂肪。禁食时脂肪分解启动,进食后需迅速关闭此过程,若无法关闭可能导致代谢紊乱,缩短寿命。关键调控因子KIN-19负责这一关闭机制,确保代谢灵活性。因此,禁食应视为周期性信号,而非单一状态。

断食延寿机制颠覆认知:在禁食和进食之间来回切换的节奏决定寿命!

极道
极道 · 2026-04-17T22:11:00Z
我所理解的Python元模型 - Artech

本文讨论了Python中的元类及其元模型,强调元类在类实例化过程中的重要性。通过类与元类的关系,解释了如何利用元类创建类,并探讨了Python对象的内存布局及其动态性,展示了元类设计带来的灵活性和强大功能。

我所理解的Python元模型 - Artech

Artech
Artech · 2026-04-11T01:04:00Z

lambda 表达式可以直接调用,无需赋值,支持复杂逻辑和返回值,提供灵活性。

深入理解 C++ 的 lambda 表达式

土法炼钢兴趣小组的博客
土法炼钢兴趣小组的博客 · 2026-04-03T08:28:27Z
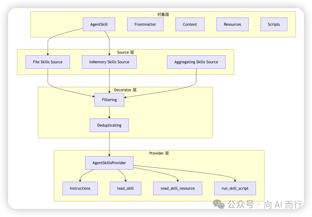
MAF快速入门(21)RC5引入的Script运行能力

Edison推荐学习MAF开发,介绍了MAF 1.0.0-rc5的新特性,包括脚本执行能力和Agent Skills的定义。MAF将技能从静态知识包转变为可执行能力包,支持代码定义技能,提升灵活性和实用性。

MAF快速入门(21)RC5引入的Script运行能力

dotNET跨平台
dotNET跨平台 · 2026-04-02T23:58:48Z
Matter 1.5.1 发布,提升相机性能和扩展设备灵活性

连接标准联盟发布了Matter 1.5.1,增强了摄像头和门铃功能,支持多流视频传输,优化媒体格式,提高设备可靠性和用户体验,推动智能家居发展。

Matter 1.5.1 发布,提升相机性能和扩展设备灵活性

实时互动网
实时互动网 · 2026-04-02T03:36:56Z
DJI的Avata 360是一款功能更强大、灵活性更高的360度无人机

DJI的Avata 360无人机是首款360度无人机,尽管在美国受到FCC禁令,仍在全球市场推出。与Antigravity的A1相比,Avata 360速度更快、功能更灵活,支持多种控制方式,并且镜头可更换,提升了维修性。虽然在美国无法正式销售,但用户可通过进口购买。整体而言,Avata 360在功能和灵活性上优于A1。

DJI的Avata 360是一款功能更强大、灵活性更高的360度无人机

The Verge
The Verge · 2026-03-26T12:00:00Z
MCP无处不在,但别慌。这就是为什么你现有的API仍然重要的原因。

文章讨论了API与模型上下文协议(MCP)在构建智能应用中的作用。API像餐厅菜单,提供明确功能;而MCP则像外卖应用,允许智能代理动态发现和使用工具。MCP简化了集成过程,减少了对复杂文档的依赖,适应了智能代理的灵活需求。尽管API仍然重要,但MCP为智能代理提供了更高的灵活性和效率。

MCP无处不在,但别慌。这就是为什么你现有的API仍然重要的原因。

The New Stack
The New Stack · 2026-03-23T12:00:00Z
谷歌宣布Antigravity(反重力)现在可以单独充值AI积分调用先进模型进行开发

谷歌推出AI平台反重力更新,所有付费用户可获得AI积分并按需充值,提升灵活性。用户可选择启用超额使用积分,积分额度依据订阅方案而定。

谷歌宣布Antigravity(反重力)现在可以单独充值AI积分调用先进模型进行开发

蓝点网
蓝点网 · 2026-03-12T03:12:17Z

eSIM技术在智能手机中逐渐成熟,苹果和谷歌率先推出支持此功能的手机。2025年,中国大陆将商用eSIM,目前已有多款手机支持。eSIM具备安全性和灵活性,未来有望取代实体SIM卡,推动手机设计更紧凑。

再谈 eSIM 手机:海内外不同手机比较与技术讨论

少数派
少数派 · 2026-03-11T09:30:00Z
为什么数据系统的“圣经”将在2026年进行大规模重写

《设计数据密集型应用》第二版即将出版,作者Martin Kleppmann与Chris Riccomini探讨了云原生架构和AI对数据库架构的影响。书中将更新存储引擎和查询优化等内容,以适应现代数据系统的变化,强调未来数据库需具备灵活性,能够在不同环境中扩展。

为什么数据系统的“圣经”将在2026年进行大规模重写

The New Stack
The New Stack · 2026-03-04T13:00:20Z
“棘手”难题:为什么 Go、Rust 与 Java 等语言的包管理永远无法达到完美?

包管理涉及社会工程学、经济学和安全性等多方面,开发者面临命名冲突、版本控制和安全性等挑战。不同编程语言的包管理机制各有优缺点,解决方案常引发更深层次的问题。最终,包管理需在安全性、灵活性和历史包袱之间寻找平衡。

“棘手”难题:为什么 Go、Rust 与 Java 等语言的包管理永远无法达到完美?

Tony Bai
Tony Bai · 2026-03-03T23:37:42Z
.NET 10 dnx 登场,开启 .NET 的 “npx/uvx“ 时代

.NET 10 引入 dnx 工具,支持“一次性”执行,提升开发效率。dnx 允许开发者无需安装即可运行工具,类似于 Python 的 uvx 和 Node.js 的 npx。这一变化增强了 .NET 的竞争力,提供了灵活性和高效性,预示着 .NET 工具生态的蓬勃发展。

.NET 10 dnx 登场,开启 .NET 的 “npx/uvx“ 时代

dotNET跨平台
dotNET跨平台 · 2026-02-20T00:00:47Z
Databao成为由Snowflake及其他行业领袖主导的开放语义交换倡议的合作伙伴

现代数据团队需要灵活性和可扩展性,AI在分析中变得至关重要。Databao加入开放语义交换(OSI)倡议,旨在定义共享的语义元数据标准,以促进工具间的互操作性,简化复杂性,加速AI和分析工具的采用,并确保数据定义的一致性。

Databao成为由Snowflake及其他行业领袖主导的开放语义交换倡议的合作伙伴

The JetBrains Blog
The JetBrains Blog · 2026-02-17T11:00:00Z
CISO在AI超越其安全战略之前必须进行的结构性转变

企业CISO面临预算不足、AI数据需求增加和多样化软件环境等挑战,传统的集中安全模型已不再适用,需转向分布式安全治理模式。此模式下,CISO设定政策,业务单位负责实施,从而提升安全决策的效率与灵活性,支持组织快速增长。

CISO在AI超越其安全战略之前必须进行的结构性转变

The New Stack
The New Stack · 2026-02-05T20:40:18Z
S3是新的网络:重新思考云时代的数据架构

分布式数据库传统上假设存储靠近计算,这限制了扩展性。云对象存储(如AWS S3)改变了这一局面,提供无限存储和高可靠性,简化了数据库设计。TiDB X通过分离计算和存储,利用云对象存储实现灵活性和高效性,适应AI驱动的工作流,推动数据库向更灵活和可扩展的方向发展。

S3是新的网络:重新思考云时代的数据架构

The New Stack
The New Stack · 2026-02-02T12:00:16Z
Skills 不就是脚本套个壳吗?我十几年前就玩 AutoIt 了

程序员认为,Agent Skills与脚本的主要区别在于,Skills允许AI自主决策并使用自然语言编排工作流,从而降低了自动化的门槛。虽然脚本稳定,但Skills使非程序员也能轻松实现自动化,提升了灵活性和分享效率。

Skills 不就是脚本套个壳吗?我十几年前就玩 AutoIt 了

宝玉的分享
宝玉的分享 · 2026-01-25T00:00:00Z
  • <<
  • <
  • 1 (current)
  • 2
  • 3
  • >
  • >>
👤 个人中心
在公众号发送验证码完成验证
登录验证
在本设备完成一次验证即可继续使用

完成下面两步后,将自动完成登录并继续当前操作。

1 关注公众号
小红花技术领袖公众号二维码
小红花技术领袖
如果当前 App 无法识别二维码,请在微信搜索并关注该公众号
2 发送验证码
在公众号对话中发送下面 4 位验证码
小红花技术领袖俱乐部
小红花·文摘:汇聚分发优质内容
小红花技术领袖俱乐部
Copyright © 2021-
粤ICP备2022094092号-1
公众号 小红花技术领袖俱乐部公众号二维码
视频号 小红花技术领袖俱乐部视频号二维码